AX / Dynamics 365 For Finance and Operations blog
Contacts
Articles
Categories
Cerca
Cerca
Type your email…
Subscribe
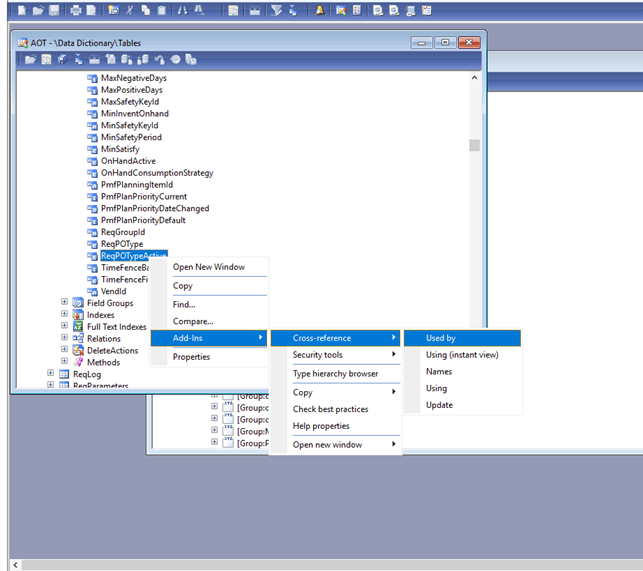
Find reference in AX2012
1.4.2021
Share this:
Share on LinkedIn (Opens in new window)
LinkedIn
Share on Facebook (Opens in new window)
Facebook
Share on X (Opens in new window)
X
Like
Loading…
More Posts
19.03
How to Increase the Number of Decimal Places in a Numeric Field in a Form (Dynamics 365 / AX)
16.12
How to Join Multiple Data Sources on Multiple Fields in a D365FO Form Query
24.10
SQL Azure DB – Creating a Restricted User in Azure SQL Who Owns Only Their Schema
23.10
AX / D365FO – Converting Enums to Text in SQL Views: The X++ Way
29.08
AX / D365FO – How to Call One Form from Another in Dynamics 365 Finance & Operations
11.06
AX / D365FO – Handling Time Zone Offsets and Daylight Saving in D365FO with X++
Leave a comment
Cancel reply
Δ
Loading Comments...
Write a Comment...
Email (Required)
Name (Required)
Website
Comment
Reblog
Subscribe
Subscribed
AX / Dynamics 365 For Finance and Operations blog
Join 160 other subscribers
Sign me up
Already have a WordPress.com account?
Log in now.
AX / Dynamics 365 For Finance and Operations blog
Subscribe
Subscribed
Sign up
Log in
Copy shortlink
Report this content
View post in Reader
Manage subscriptions
Collapse this bar
%d
Leave a comment